公众平台定时群发的方法、规则介绍
定时群发条数限制
1、订阅号(认证用户、非认证用户)在1天只能群发1条消息(每天0点更新,次数不会累加);
2、服务号(认证用户、非认证用户),1个月(按自然月)内可发送4条群发消息。
温馨提示:
1、以订阅号为例,如设置了明天的定时群发,未取消群发前则明天的群发条数为0,今天群发条数1条;
2、以服务号为例,如本月设置了4条定时群发,未取消群发前则本月的群发条数为0,如需群发请等下个自然月。
定时群发时间限制
您可以选择5分钟后的今、明两天内任意时刻定时群发,成功设置后不支持修改,但在设定的时间之前可取消,取消后不占用群发条数。

定时群发的方法
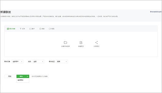
操作方法:登录微信公众平台(https://mp.weixin.qq.com)->首页->新建群发->根据需要选择图文消息/文字/语音/图片/视频/录音等内容后,选择对群发对象、性别、群发地区,定时群发即可。
具体步骤如下:
第1步:点击公众平台首页->新建群发;

第2步:根据需要选择图文消息、群发对象等,点击定时群发;

第3步:选择定时群发的时间,可以设置5分钟后的今、明两天内的任意时间来群发;

第4步:管理员微信号扫码验证通过,手机端确认即可群发成功。

定时群发如何取消
操作方法:登录微信公众平台(https://mp.weixin.qq.com)->首页->定时群发,在设定的时间还没到之前,可以点击取消群发即可,确认取消后,该条消息不会推送给粉丝,且群发条数也会恢复。

定时群发取消后是否占用群发条数?
不占用。确认取消群发后,该条消息不会推送给粉丝,且群发条数也会恢复,不占用群发条数。
定时群发未到时间前,是否占用群发条数?
定时群发的图文消息,未到设定的时间之前,占用群发条数。
温馨提示:
1、以订阅号为例,如设置了明天的定时群发,未取消群发前则明天的群发条数为0,今天群发条数1条;
2、以服务号为例,如本月设置了4条定时群发,未取消群发前则本月的群发条数为0,如需群发请等下个自然月。
群发提示与原创相似/撞库怎么办?
若系统提示与早期原创文章相似,该文章自己原创可以考虑申诉,管理员微信号也可以在微信端确认继续群发,以分享原创文章的样式来群发,在分享页面展示部分文章内容,全文阅读需要跳转到原创文章阅读;如果不想以分享原创文章的样式来群发,可先和该公众号联系设置白名单获得授权之后再群发。

温馨提示:申诉后,审核时间为7个工作日。